[์ถ์ฒ - Nomad Coders]
Go์์ ์์๋ JavaScript์ const์ ๊ฐ๊ณ
๋ณ์๋ let ์ผ๋ก ๋ณด๋ฉด ๋๋ค.
์์๋ ๋ณ์์ง๋ง ๊ฐ์ ๋ฐ๊ฟ ์๋ ์๋ค.
๋ณ์๋ ๋ง ๊ทธ๋๋ก ๊ฐ์ ๋ฐ๊ฟ ์ ์๋ค.
Go๋ Type ์ธ์ด์ด๋ค.
TypeScript์ฒ๋ผ Type์ ์ ์ด ์ค์ผ ํ๋ค.
package main
func main() {
const name string = "nico"
}
Type์ ์๋ชป ์ง์ ํด์ฃผ๋ฉด ์๋ฌ๊ฐ ๋ฌ๋ค.



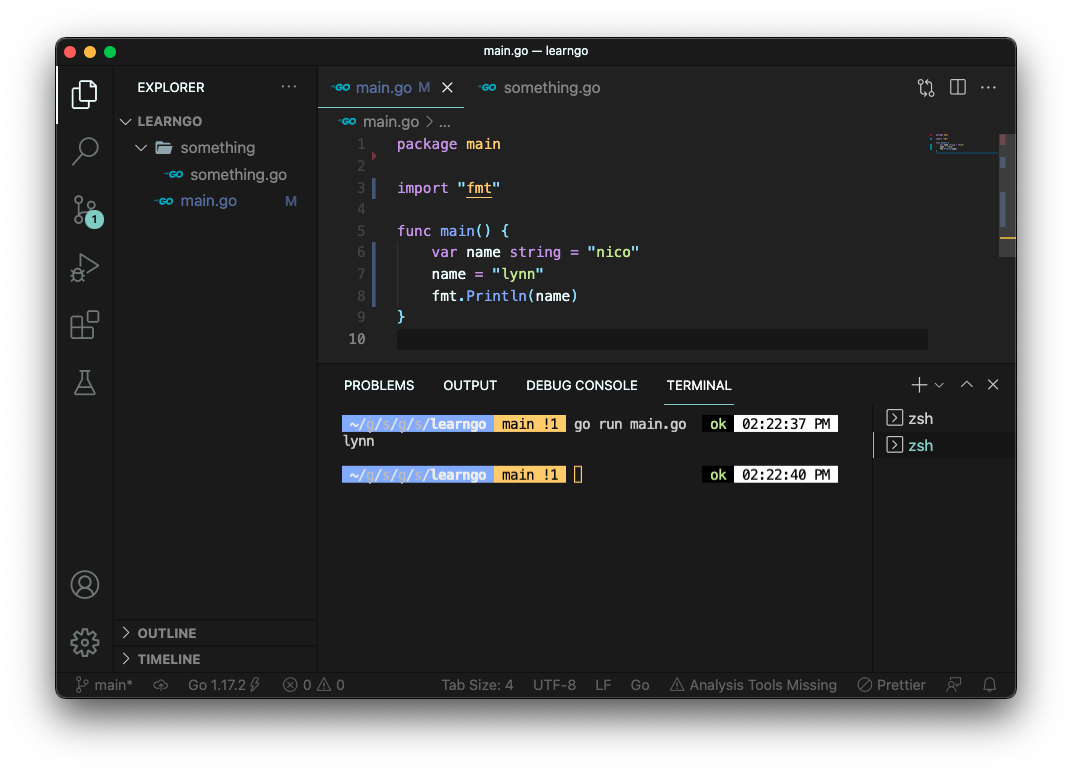
package main
import "fmt"
func main() {
name := "nico" // ์ด๋ ๊ฒ ์ ์ธํ๋ฉด Go๊ฐ ์์์ Type์ ์ฐพ์ ์ค๋ค.
name = "lynn"
fmt.Println(name)
}

๋์ ์ด๋ฐ ์ถ์ฝํ์ func ์์์๋ง ๊ฐ๋ฅํ๊ณ ๋ณ์์๋ง ์ ์ฉ์ด ๊ฐ๋ฅํ๋ค.
์ถ์ฝํ์ด ์กด์ฌํ๋ฉด Go๊ฐ ์ฒซ ๋ฒ์งธ ๊ฐ์ ๊ธฐ์ค์ผ๋ก ๋ณ์์ Type์ ์ฐพ์ ์ง์ ํด์ค๋ค.
'Data Base > Go' ์นดํ ๊ณ ๋ฆฌ์ ๋ค๋ฅธ ๊ธ
| [์ฝ๊ณ ๋น ๋ฅธ Go ์์ํ๊ธฐ] #1.4 Functions part Two (0) | 2021.10.26 |
|---|---|
| [์ฝ๊ณ ๋น ๋ฅธ Go ์์ํ๊ธฐ] #1.3 Functions part One (0) | 2021.10.26 |
| [์ฝ๊ณ ๋น ๋ฅธ Go ์์ํ๊ธฐ] #1.0 Main Package (0) | 2021.10.26 |
| [Golang] main.go (0) | 2021.10.26 |
| [Golang] Go๋ ๋ด๊ฐ ์ํ๋ ๊ณณ์ ๋๋ ํ ๋ฆฌ๋ฅผ ๋ง๋ค์ด์ ์ฌ์ฉํ ์ ์๋ค. (0) | 2021.10.26 |
๋๊ธ