๋ฐ์ํ
1. MySQL Workbench๋ก ๋ค์ด๊ฐ์ File → New Model ๋ก ๋ค์ด๊ฐ๋ค.

โ
โ
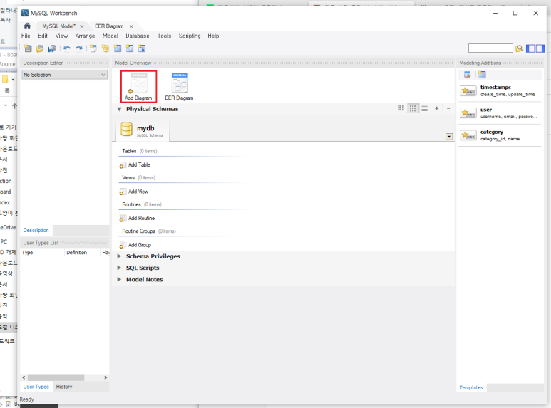
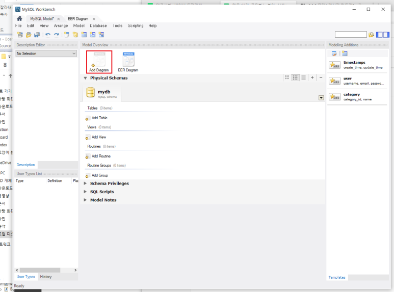
2. Add Diagram ํด๋ฆญ

โ
3. ์ ๊ธฐ ์์ด์ฝ์(ํ ์ด๋ธ ์์ฑ ์์ด์ฝ)์ ๋๋ฅธ๋ค.

โ
4. ์ ์ ์ฐฝ ์์๋ค ํด๋ฆญํ๋ฉด ์ ํ ์ด๋ธ์ด ๋ง๋ค์ด์ง๋ค.

โ
โ
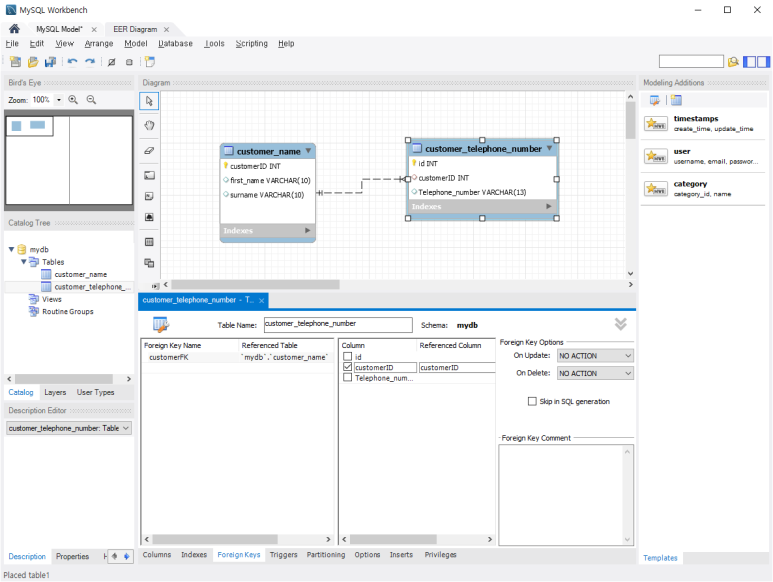
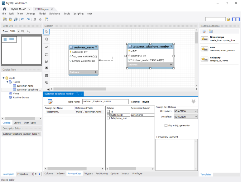
5. ํ ์ด๋ธ ์ด๋ฆ์ customer_name ์ผ๋ก ์ ํ๋ค.

โ
6. ์์ ์ปฌ๋ผ๋ค์ ๋ง๋ค๊ณ PK๋ ์ง์ ํ๋ค.

โ
7. ํ ์ด๋ธ์ ํ๋ ๋ ๋ง๋ ๋ค. ํ ์ด๋ธ ์ด๋ฆ์ customer_telephone_number ๋ก ์ ํ๊ณ ์์ ์ปฌ๋ผ๋ค์ ๋ง๋ ๋ค.

โ
8. ์ธ๋ํค(FK)๋ ์ง์ ํด์ค๋ค. ์ธ๋ํค๋ customerID๋ก ์ง์ ํ๋ค.

๋ฐ์ํ
'์ค์น&์ธํ ๋ฒ' ์นดํ ๊ณ ๋ฆฌ์ ๋ค๋ฅธ ๊ธ
| [JavaScript] ๋ฌธ์ ์์ ์๋ ์์ฑ (0) | 2021.02.11 |
|---|---|
| [Java] Build Path ํ์ธ (0) | 2021.02.10 |
| [Oracle] Database ์ค์น ๋ฐ ์ฌ์ฉ (0) | 2021.02.09 |
| [MySQL] ์ ๋ก๋ํ ๊ธฐ๋ณธ ํด๋ ์ค์ ํ๋๋ฒ (0) | 2021.02.08 |
| [Visual Studio Code] 127.0.0.1์์ ์ ์กํ ๋ฐ์ดํฐ๊ฐ ์์ต๋๋ค. (0) | 2021.01.24 |
๋๊ธ